
B2B Grocery Platform for Hotels, Restaurants, Cafes & Institutions
The Fundamental Facts
Vision
To promote inclusive growth and shared wealth for merchants and micro entrepreneurs at the bottom of India’s commerce and retail pyramid
Journey
Soft Launch - Dec 2019
Donec sollicitudin molestie malesuada. Vivamus magna justo, lacinia eget consectetur sed, convallis at tellus.
Mumbai Launch - Apr 2020
Curabitur aliquet quam id dui posuere blandit. Cras ultricies ligula sed magna dictum porta.
India Launch- May 2020
Pellentesque in ipsum id orci porta dapibus. Lorem ipsum dolor sit amet, consectetur adipiscing elit.
JioMart 3P - Oct 2020
Lorem ipsum dolor sit amet, consectetur adipiscing elit. Mauris blandit aliquet elit, eget tincidunt nibh pulvinar a.
WhatsApp Shopping - Aug 2022
Lorem ipsum dolor sit amet, consectetur adipiscing elit. Mauris blandit aliquet elit, eget tincidunt nibh pulvinar a.
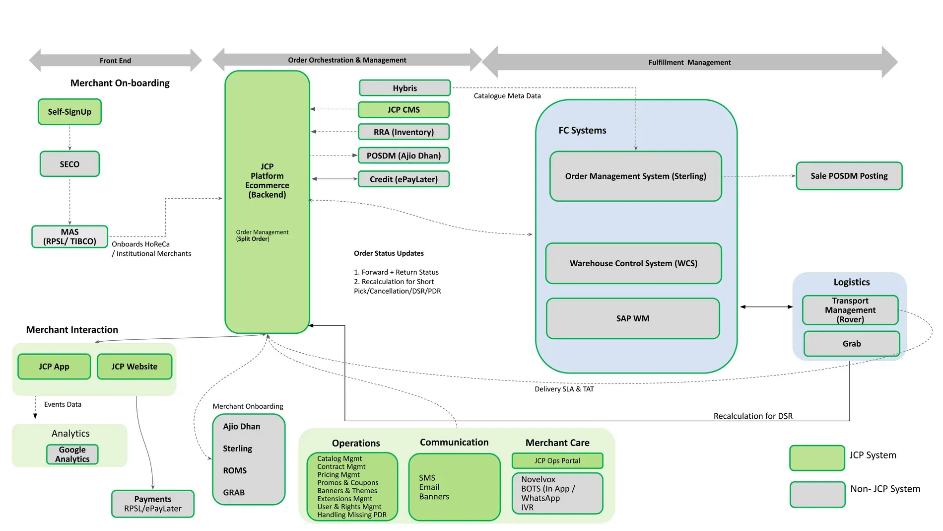
Architectural Diagram

Performance Metrics
Key Performance Indicators
System Performance stats
Highlights
Verticals
Ownership
Channels
Release Notes
Reference Links
Teams & DRI
a. Credpay || New MOP on Jiomart 💸 💳
Cred is now added as a new prepaid mode of payment on JioMart. It can simplify the payment process, enhance security, offer rewards and offers, increase customer loyalty, and provide a competitive advantage, thus helping us attract new customers and increasing the sales on JioMart.
b. Health and Wellness: Postings & RDIP Migration 🏥
Health & Wellness is a new vertical onboarded on JioMart. We have now integrated with POSDM via RDIP which will help in financial reconciliation. The new middleware will help us in closing various issues related to latency and timeout errors.
c. Fynd: 1P Jewellery Vertical Launch through CMS 💎
Earlier, JioMart just had 1 store for jewellery order fulfilment & no inventory check was done for this vertical. It is now expanded to multiple stores and Fynd will be controlling the inventory management for the same.
d. New customer onboarding communication change 💰
Since the launch, JioMart has not been charging any delivery fee, which has so far helped in new customer acquisitions. Now with ~2.5 million DAU (Daily Active Users), it is imperative to have the right delivery charge in place for customers, which will most likely not impact the new customer onboarding rate, at the same time make it viable for business with reduced cost overhead. Delivery will now be free for 1P or mixed cart orders of cart value more than Rs. 250. The same will be communicated via SMS and email to every new user getting onboarded on JioMart
e. JioMart Invoice Changes
We have completely revamped the JioMart invoices for all the verticals - Beauty, Urban Ladder and Health & Wellness. These changes includes modified tax calculation logic which will avoid printing incorrect taxable value and total amounts, Rounding off the grand total amount on the invoices, state Code will now be printed on all the addresses - seller, customer shipping and billing addresses, taxes will not be divided in case of IGST.
f. Ninja Panel - Addition of a new field - Vertical
Currently, order fulfilment for various JioMart verticals is supported by Infibeam and Unicommerce. UC itself supports Urban Ladder, Beauty & Health & Wellness verticals on JioMart. In order to help the Business teams properly identify the right vertical for a given SKU on the Ninja Panel when performing manual reconciliation for orders, we have now introduced a new field/tag called Vertical.
g. ShadowFax Client Order ID Attribute Value Change 🚚
Earlier, there was a distinct id passed in the client order id field to ShadowFax. This created issues at LSP's and business end during reconciliation as there was no field related to shipment id to verify and generate the daily reports. We will now be sharing the shipment id instead of a randomly generated unique id to ShadowFax for quicker identification.
h. PF POSDM Postings fix for partial seller cancellation
Earlier, POSDM entries failed in case of premium fruits if an order was paid using multiple MOPs and if it was partially cancelled by the seller. This is now fixed by passing only single instances of the debit entries of the cancelled article's tender amount. Tender sequence number will also be a unique number that would be passed to POSDM. Impacted number of shipments were 68 and they have been repushed to POSDM.
i. Remove customer PII data from all the logs 🔐
In Jiomart Ecosystem, there are various micro-services which logs Customer PII data (Customer Mobile Number, Customer Email Address). Due to security reasons raised by InfoSec, this is now removed from the logs of all the services that are exposed externally.
j. ROffice Reports - Amount is fetched as 0 🍎
For the Premium Fruits vertical, COD reconciliation is done through the ROffice portal. Earlier, we only took one format of the payment type - COD into account when computing total payments for different ROffice reports. Since multiple combinations of the same payment type were shared by MSTAR from November, they were not considered in the api response which led to discrepancy. All the new combinations of the payment type - COD are now considered in the ROffice api response.
a. Over the span of ~ 1 month, we have successfully deployed 20 features and over 20 bug-fixes spread across 7 releases
b. JioMart now supports Delivery Fees with a cart value below Rs. 250. The Delivery Fees Feature was the quickest built, taking only 5 days from solutioning to deployment, and had the most stable production release
c. The team went out of the way and delivered changes to SIOC (Ship in Own Container) Flag value in a very short span of time to save operations cost by ~30%
d. We have onboarded a new Vertical - Health & Wellness along with Urban Ladder and much more
a. Urban Ladder Integration
New L1 1P Vertical will be launched for furniture to provide a broader selection for our customers on JioMart. Integration with Urban Ladder will enable customers to purchase only MTS (Made to Stock) products with modern designs and free installations for required products.
i. Products available under this vertical will be available for all prepaid modes of payments.
ii. Customer can see Installation status on Order details page.
Note: Made to Order (MTO), creating custom sets, and recommending combos are in the future scope.
a. Customer Communication on Order Delivery :
Earlier, customers weren’t receiving a communication to whom the order was actually delivered in a non-otp based delivery. With this feature, they will now be notified via SMS about the delivery done for Groceries and Premium Fruits along with consignee details whereas a generic SMS would be sent in case of other verticals. The consignee details will also be sent to Kapture and it would help in reducing customer complaints in case of non-otp based delivery.
b. Instant Discount Bug-Fix
When a combo article was placed, the payment_methods details weren’t being passed to ROMS and if Combo article + non-combo article was placed, then the wrong payment_amt in payment_methods was being passed to ROMS. This bug is now fixed.

Advait Suhas Pandit
Head of Technology

Vivek Perumal
Head of Product

Kushan Shah
Lead

Prakash Kanaiyyan
Delivery Lead

Harshil Majithia
Product Manager

Kedar Aitawdekar
Engineering Manager

.gif)
